zerolayer - Expert AI Coding

Supercharge Simplicity. Master Complex Insights.

Accelerating Innovation. Compounding Complexity.

As business logic evolves rapidly across Confluent KStream, Flink, Databricks Spark, MongoDB, and relational platforms, developers are under pressure to deliver faster with increasingly specialized tools. Turning business intent into performant software has become the bottleneck.

ZeroLayer - Expert AI Coding

Introducing ZEROLAYER

ZeroLayer is an extensible, expert AI autonomous coding platform purpose-built for enterprise data-plane technologies, including Confluent KStream, Flink, Databricks Spark, and others. Embedded directly into the software development lifecycle, it ingests business requirements and orchestrates development workflows through a multi-agent platform shaped by GoodLabs’ data-platform SMEs and AI research team. ZeroLayer works alongside developers in a continuous human-in-the-loop feedback cycle to ensure accuracy, performance, and production readiness.

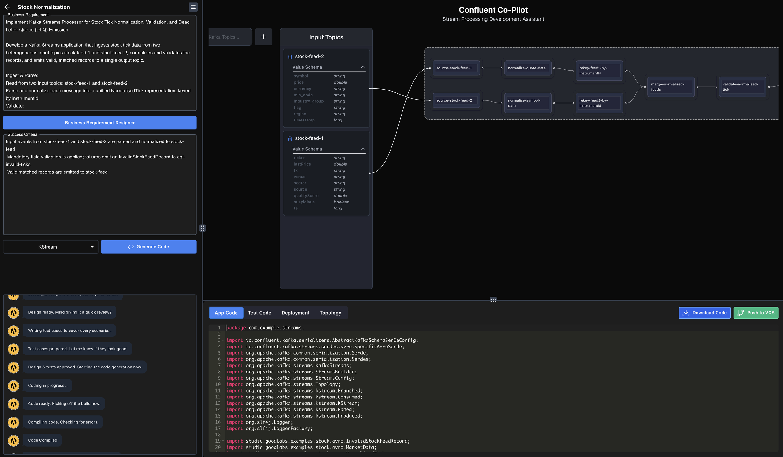
ZEROLAYER - Confluent Edition

Define Business Requirement

Developers define the input and output Kafka topics and describe the business requirement and acceptance criteria in plain language. This streamlined setup activates ZeroLayer, which then leverages its domain-specific expertise refined LLM to guide design, generate code, and assist with testing and optimization, accelerating the entire KStream development lifecycle.

Validate and Refine Design

ZeroLayer’s Design Agent leverages expert LLM reasoning to generate a proposed system design. Developers iteratively validate or refine the requirements, ensuring full alignment with the intended business logic and technical constraints.

Tests as the Executable Specification

With the design validated, ZeroLayer generates unit tests as an executable specification of the business requirements. Derived from acceptance criteria, the tests capture happy paths and edge cases, giving developers a final validation checkpoint before implementation.

CODE. TEST. BUILD.

ZeroLayer then generates the code, fixes compilation issues, and runs unit tests—iterating until behavior matches acceptance criteria.

ZeroLayer provides the final touch to generate performance baselines from production metrics, systematically tuning parameters to optimize runtime behavior before building and packaging a release-ready artifact.

Book a live demo

See how ZeroLayer supercharges enterprise data-platform development and accelerates delivery.